728x90
1. python virtual environment (파이썬 가상 환경) 종류
a. venv: python 3.3부터 기본으로 제공
b. virtualenv
c. pyenv
4. conda: Anaconda Python을 설치했을 떄, 사용할 수 있는 가상환경 모듈 (많이씀)
2. python virtual environment (파이썬 가상 환경)을 명령프롬프트 cmd로 만드는 법


3. 파이썬 파일 구조

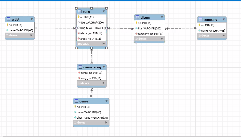
4. 데이터모델링

5. 데이터베이스와 파이썬 연결 코드 (insertTest.py, selecttest.py)
a. insertTest.py

b. selecttest.py

github.com/Heez27/AI_Edu/tree/main/Day14/python%EC%97%90%20DB%EC%97%B0%EA%B2%B0
Heez27/AI_Edu
Contribute to Heez27/AI_Edu development by creating an account on GitHub.
github.com
728x90
'개발 교육 일기' 카테고리의 다른 글
| 파이썬 교육 Day 19 (+ 웹페이지 만드는 프로젝트의 main 기본페이지 만드는법, 코드, 설명) (0) | 2021.04.09 |
|---|---|
| 파이썬 교육Day17(+ 장고 태그 종류, pycharm과 django로 만든 간단한 웹페이지 코드) (0) | 2021.04.06 |
| 파이썬 교육Day13(+ SQL 집계, 조인 join, 서브쿼리 subquery 실습문제, 파이썬 실습문제 등) (0) | 2021.03.31 |
| 파이썬 교육Day12(+mysql에서 데이터베이스 설치하기, select~ from~ where~ order by~ 실습문제, mysql 소스코드 링크 등) (0) | 2021.03.30 |
| 파이썬 교육Day11(+ 데이터베이스 개념, MySQL 제거 후 설치, 파이썬 실습문제1 등) (0) | 2021.03.29 |